Alan Adı
|
Kullanım
|
Değerler
|
İşyeri Sabit Kıymet Kart Master
|
Bulunduğu İşyeri
|
Sabit kıymetler, dönem içinde firmaya bağlı bir işyerinden başka bir işyerine transfer edilebilir. Bu işlem Sabit Kıymet Sevk-Kabul İşlemleri menüsünden düzenlenebilir. Bulunduğu İşyeri bilgisi, sabit kıymetin en son bulunduğu işyerini ifade eder.
|
Zorunlu alan değil sistem tarafından düzenlenen alan, oluşturulduktan sonra Sabit kıymet sevk-kabul ekranlarından değiştirilebilir.
|
İşyeri Kodu
|
Sabit kıymetin ilk tanımlandığı işyerini ifade eder. Bu bilgi daha sonra değiştirilemez. Amortisman hesaplama, sabit kıymet satış gibi sabit kıymet üzerindeki muhasebeyle entegre işlemler bu işyeri üzerinden yapılmaktadır.
|
Zorunlu alan oluşturulduktan sonra değiştirilemez.
|
Grup Kodu
|
Sabit kıymetin bağlı olduğu grubun kodudur. Sabit Kıymet Kart Tanım ekranından gelmektedir ve düzeltilemez.
|
Sistem tarafından düzenlenen alan, Sabit kıymet koduna bağlı grup bilgisini gösterir.
|
Sabit Kıymet Kodu
|
Sistemde tanımlanmış sabit kıymet kartlarından seçilmektedir.
|
Zorunlu alan oluşturulduktan sonra değiştirilemez.
|
Seri/Barkod Numarası
|
Sabit kıymetin firmada bir seri kodu veya barkod numarası takip edilmek isteniyor ise girilebilir. Barkod numarası sistem tarafından da oluşturulabilmektedir.
|
Zorunlu alan değil oluşturulduktan sonra değiştirilebilir.
|
Bağlı Olduğu Sabit Kıymet
|
Sabit Kıymetin başka bir sabit kıymete bağlantısı buradan girilir. Açılan listeden bağlı olduğu sabit kıymetler seçilir. Ör: Bilgisayar kasası sabit kıymetine Monitör bağlanabilir. Bu şekilde bilgisayarın bağlı diğer sabit kıymetleri de takip edilmiş olur.
|
Zorunlu alan değil oluşturulduktan sonra değiştirilebilir.
|
Kabul Belge Tarih
|
Sabit Kıymet Sevk-Kabul İşlemleri ekranında işyerleri arası transfer edilmiş sabit kıymetin hangi tarihte sevk edildiğini gösterir.
|
Sistem tarafından düzenlenen alan, Sabit kıymet sevk-kabul ekranlarından oluşturulabilir.
|
Özel Kod 1/2
|
Girilen sabit kıymet kartını diğer sabit kıymet kartlarından farklılaştırmak veya benzer sabit kıymet kartlarını gruplamak amacıyla kullanılmaktadır. Özel Kod 1/2 raporlamada veya aramalarda filtre olarak kullanılabilir.
|
Zorunlu alan değil oluşturulduktan sonra değiştirilebilir.
|
Sabit Kıymet Bölümü
|
Lokasyon Kodu
|
Sabit kıymetlerin hangi lokasyonda bulunduğu bilgisi takip edilebilir. Lokasyon tanımları işletmenin odalarını, katlarını, bloklarından oluşabileceği gibi fabrika, ana bina, ankara şube gibi tanımlar da yapılabilir.
|
Zorunlu alan değil oluşturulduktan sonra değiştirilebilir.
|
Lokasyon Tarihi
|
İlgili lokasyona giriş tarihini ifade eder.
|
Zorunlu alan değil oluşturulduktan sonra değiştirilebilir.
|
Giriş Şekli
|
Sabit kıymetin satın alma sebebini ifade etmektedir. Sisteme tanımlı olan sebeplerden biri seçilir. İşlem nedeni ekranından kayıtlardan seçilir. Devir kayıtları, Faturadan oluşan sabit kıymetler gibi bilgiler takip edilebilir.
|
Zorunlu alan değil oluşturulduktan sonra değiştirilebilir.
|
Yasal Defter Amortisman Ayrılmasın
|
İşletme VUK göre ve UFRS'ye göre iki farklı defter tutabilir. Bu parametreler bu defterlere göre amortisman ayrılmasını sağlamaktadır. Ör: VUK'un belirlediği sınırın altındaki sabit kıymetler için amortisman ayırmayabiliriz.
|
Zorunlu alan değil oluşturulduktan sonra değiştirilebilir.
|
UFRS Defter Amortisman Ayrılmasın
|
İşletmede UFRS’ye göre defter tutulmuyor ise işaretli kalır. Varsayılan olarak işaretli gelmektedir.
|
Zorunlu alan değil oluşturulduktan sonra değiştirilebilir.
|
Aktif Değer
|
İşletmenin ilgili sabit kıymet için hesapladığı son amortisman bilgileri izlenmektedir. Bu bilgiler sabit kıymetin son durumunu ifade eder.
|
Pasif alan, bilgi izleme amaçlıdır. Bu ekrandan düzeltme ve değişikliğe izin verilmez. Amortisman hesaplama ekranından düzenlenmektedir. Son amortisman bilgisi izlenmektedir.
|
Net Aktif Değer
|
Birikmiş Amortisman
|
Yıl
|
Dönem
|
Fatura Bilgileri*
|
Faturadan otomatik oluşan sabit kıymetlerde bu bilgiler otomatik yazmaktadır. Devir ile veya manuel girilen sabit kıymetlerde ise fatura bilgileri bu alanlara yazılmaktadır.
|
Fatura modülünden otomatik gelmektedir. İşyeri sabit kıymet ekranından da düzeltilebilir.
|
Sabit Kıymet Çıkış İşlemleri*
|
Çıkış gören sabit kıymete ilişkin bilgiler bu alanda yer almaktadır.
|
Pasif alan, bilgi izleme amaçlıdır. Bu ekrandan düzeltme ve değişikliğe izin verilmez
|
Amortisman Parametreleri Bölümü
|
Amortisman Defter Tipi
|
Amortisman Defter Tipi ekranındaki kayıtlardan seçilir. Amortisman parametrelerinde bir defter tipi için en fazla bir kayıt bulunmalıdır. Aynı defter tipine birden fazla satır girilemez.
|
Zorunlu alan oluşturulduktan sonra değiştirilebilir. Amortisman hesaplanmış ise değiştirilemez.
|
Faydalı Ömür Kodu
|
Faydalı Ömür ekranındaki bilgilerden seçilmelidir.
|
Zorunlu alan oluşturulduktan sonra değiştirilebilir. Amortisman hesaplanmış ise değiştirilemez.
|
Hesaplama Yılı
|
Fatura tarihindeki yıl baz alınmalıdır.
|
Zorunlu alan oluşturulduktan sonra değiştirilebilir. Amortisman hesaplanmış ise değiştirilemez.
|
Amortisman Şekli
|
3 hesaplama tipi mevcuttur. Azalan bakiye yöntemi normal amortisman oranının 2 katı alınarak hesaplanır. Bu yöntem ilk dönemlerde gider hesaplarına daha yüksek tutar aktarmak için kullanılır. Diğer bir yöntem normal hesaplama. Bu yöntemde ise yıllık amortisman oranı 1/amortisman süresi olarak alınır. Her dönem aynı tutarda amortisman ayrılması isteniyor ise bu tip kullanılmalıdır. Azerbaycan'da faaliyet gösteren işletmeler için Azerbaycan yöntemi kullanılmalıdır.
|
Zorunlu alan oluşturulduktan sonra değiştirilebilir. Amortisman hesaplanmış ise değiştirilemez.
|
Amortisman Süresi
|
Faydalı ömür tanımından otomatik gelir.
|
Zorunlu alan oluşturulduktan sonra değiştirilebilir. Amortisman hesaplanmış ise değiştirilemez.
|
Amortisman Oranı
|
Otomatik hesaplanır.
|
Zorunlu alan oluşturulduktan sonra değiştirilebilir. Amortisman hesaplanmış ise değiştirilemez.
|
Amortisman Bitiş Yılı
|
Hesaplama yılı+Amortisman süresi olarak hesaplanır.
|
Zorunlu alan oluşturulduktan sonra değiştirilebilir. Amortisman hesaplanmış ise değiştirilemez.
|
Amortisman Bitiş Ayı
|
Amortismanın bitiş dönemini gösterir.
|
Zorunlu alan oluşturulduktan sonra değiştirilebilir. Amortisman hesaplanmış ise değiştirilemez.
|
Kıst Uygulanacak mı?
|
Binek otomobillere özgü bir metottur. Bu metota göre aracın fatura tarihi (ay) itibari ile o yıl hesaplanacak amortismandan kalan amortisman bakiyesini en son yıla aktarır.
|
Zorunlu alan değil oluşturulduktan sonra değiştirilebilir.
|
İz Takibi?
|
Amortisman süresini tamamlamış sabit kıymetlerin muhasebede iz bırakması amacıyla kullanılır.
|
Zorunlu alan değil oluşturulduktan sonra değiştirilebilir.
|
Hurda Değer
|
Sabit kıymetin hurda değeri girilir. Amortisman parametresi VUK olan sabit kıymetlerde girilmez.
|
Zorunlu alan değil oluşturulduktan sonra değiştirilebilir.
|
İz Tutarı
|
İz takibi yapılıyor ise değer girilir. 0.01 TL olarak uygulanmaktadır.
|
Zorunlu alan değil oluşturulduktan sonra değiştirilebilir.
|
Hesap Dönemi Başlangıç/Bitiş Ay
|
Firma Tanımı içerisindeki hesap dönemi gösterilmektedir.
|
Pasif alan firma tanımlarındaki muhasebe hesap dönemini gösteriri.
|
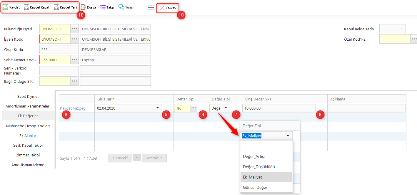
Ek Değerler Bölümü
|
Giriş Tarihi
|
Değerin eklendiği tarih girilir.
|
Zorunlu alan oluşturulduktan sonra değiştirilebilir. Amortisman hesaplanmış ise değiştirilemez.
|
Defter Tipi
|
Hangi defter tipine ekleneceği bilgisi seçilir.
|
Zorunlu alan oluşturulduktan sonra değiştirilebilir. Amortisman hesaplanmış ise değiştirilemez.
|
Değer Tipi
|
Değer_Artışı, Ek_Maliyet ve Güncel_Değer amortisman hesabına eklenir, Değer_Düşüklüğü ise çıkarılır.
|
Zorunlu alan oluşturulduktan sonra değiştirilebilir. Amortisman hesaplanmış ise değiştirilemez.
|
Giriş Değer YPT
|
Değerin tutarı yerel para birimi cinsinden girilmelidir.
|
Zorunlu alan oluşturulduktan sonra değiştirilebilir. Amortisman hesaplanmış ise değiştirilemez.
|
Açıklama
|
Ek değere ilişkin açıklama alanıdır. Faturadan oluşan kayıtlarda fatura açıklaması bu alana taşınır.
|
Zorunlu alan değil oluşturulduktan sonra değiştirilebilir.
|
Muhasebe Hesap Kodları Bölümü
|
|
Bu bölüm Grup Bazında Muhasebe Hesap Tanımı ekranında açıklanmıştır.
|
|